
Unlearning Anti-Feminismus auf Tiktok
Projekt und Methodenvorstellung

-
Ideologien der Ungleichwertigkeit weit verbreitet und somit gesamtgesellschaftliche Herausforderung
- Antifeminismus als Querschnittsthema unterschiedlicher Milieus
- Einstiegstor in antidemokratische, menschenfeindliche Weltbilder
- zentrale Funktion bei rechten und islamistischen Ideologien
-
Social Media und TikTok als spezifischer Raum der Verbreitung
Ausgangslage
- Laufzeit: 06/2024 bis 05/2025
- Förderung: VolkswagenStiftung (Förderlinie Transformationswissen für Demokratien im Wandel)
- Team: Franziska Bellinger, Michaela Kramer, Christian Noll, Anne Derwell, Muriel Trotz, Michelle Posmyk (Uni zu Köln) & Katrin Hünemörder, Lara Niederberger, Lou Huber-Eustachi (mediale pfade)

- Titel: Unlearning Anti-Feminism on TikTok – Offene Bildungsmaterialien und Handlungsempfehlungen für die politische Medienbildung (UlAT)
UlAT in a nutshell

In welcher Form begegnet Jugendlichen und jungen Erwachsenen
Antifeminismus auf TikTok?
Wie müssen Präventionsangebote und Bildungsmaterialien gestaltet sein, um die Souveränität und Handlungsfähigkeit von Jugendlichen und jungen Erwachsenen in Bezug auf antifeministische Inhalte und Diskurse auf TikTok zu stärken?


Forschungsbasierte Entwicklung und Evaluation von präventiven Bildungsangeboten,
–materialien und Handlungsempfehlungen (OER)

Prozessbegleitung mit Fokus auf Kooperation von Wissenschaft & Bildungspraxis

UlAT in a nutshell
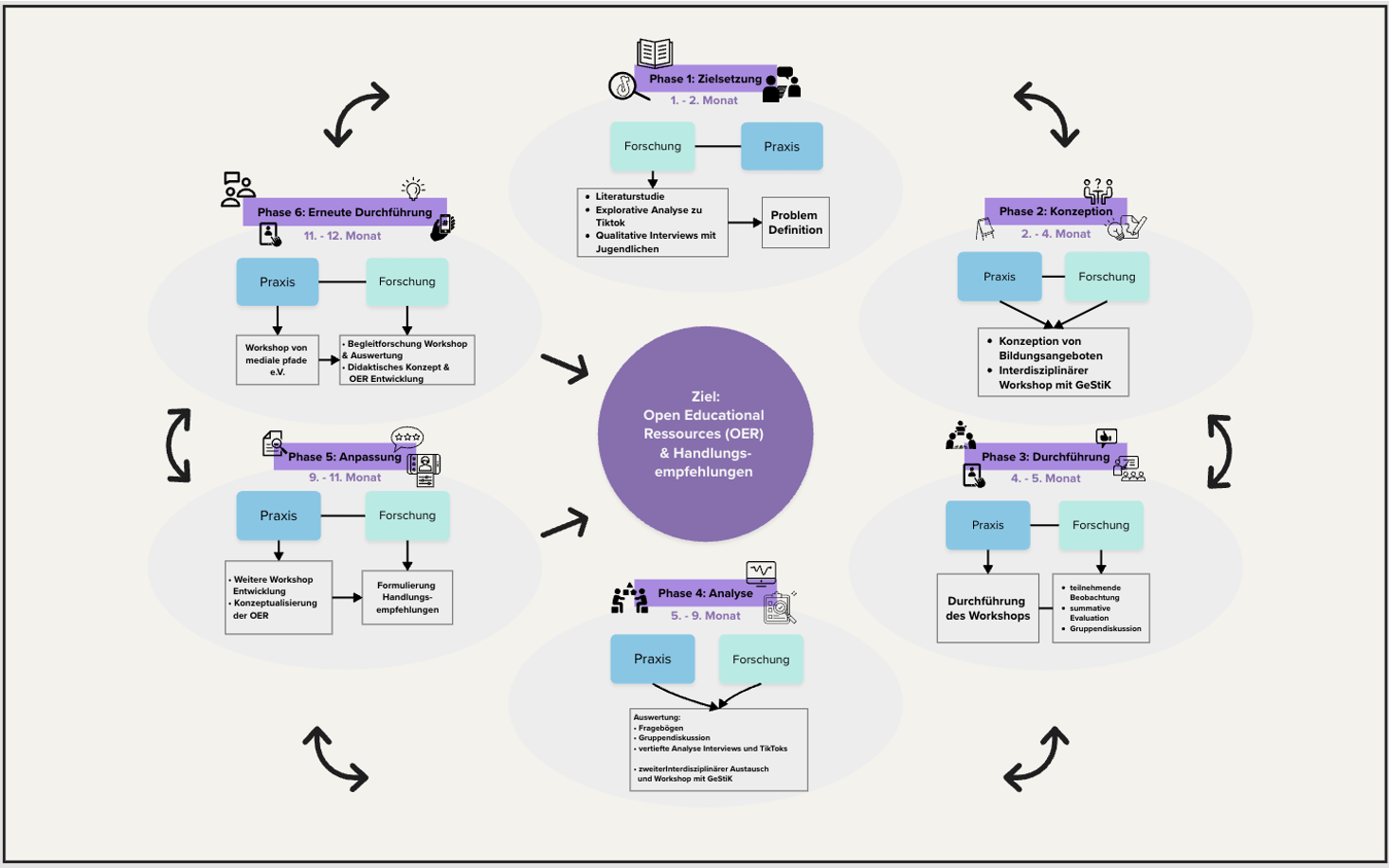
DBR als Forschungsrahmen
(Bereiter 2002; Reinmann 2019)

Design-
Based-
Research
(DBR)
1. Problemdefinition
2. Didaktische Konzeption
5. Weiterentwicklung
6. Erneute Durchführung
4. Analyse & Reflexion
3. Erprobung Workshop
Einblick zum Projektverlauf



Antifeminismus
- organisiertes Vorgehen und politische Strategie
- Weltanschauung oder Ideologie, die sich gegen Feminismus, feministische Anliegen und Emanzipationsbewegungen richtet
- Ideologie ist dynamisch und passt sich zeitgenössischen Kontexten an, als Reaktion auf spezifische Auseinandersetzungen rund um Geschlecht und Sexualität
Quelle: https://www.amadeu-antonio-stiftung.de/wp-content/uploads/2024/03/Lagebild_Antifeminismus_2023_WEB.pdf

Antifeminismus
Quelle: https://www.amadeu-antonio-stiftung.de/wp-content/uploads/2024/03/Lagebild_Antifeminismus_2023_WEB.pdf
Kernaspekten antifeministischer Politik:
- Ablehnung von Geschlechtergerechtigkeit,
- Kampf gegen Feminismus
- gegen geschlechtliche und sexuelle Selbstbestimmung
- Zurückweisung der Diversität von Lebensentwürfen.
- Ablehnung von Gleichberechtigung von LGBTQIA+-Personen
Zentrale Ergebnisse
der Interviewstudie
-
TikTok: hohe Relevanz für politische Meinungsbildung, obwohl politischer Content nicht von allen gezielt gesucht
-
Unterschiedliche Verständnisse und Einschätzungen zu Antifeminismus
-
Begegnung mit antifeministischen Inhalten: TikToks / Kommentare nicht selten, aber Schwierigkeiten, sie zu erkennen
-
Kaum Diskussion: wenig Austausch auf der Plattform – Gespräche finden eher offline mit Peers statt
-
Handlungsstrategien: Trainieren des Algorithmus, sich rausziehen (App löschen), aktives Vorgehen gegen Inhalte, Identifikation von Antifeminismen üben
Implikationen für die didaktische Konzeption der Bildungsangebote
- Wunsch nach: interaktiven, sachlichen und differenzierten Bildungsangeboten
- Wichtig: Redeanlässe schaffen – Videos gemeinsam schauen und sich dazu äußern
- Zielgruppensensibel aufbereitet & Halbwahrheiten und Beschönigungen thematisieren
- Förderung: Medienkompetenz & Handlungsfähigkeit
- Bildungsorte: überwiegend Schule, teils auch Jugendzentren

Beispielhafte Zitate
aus der Interviewstudie

„AfD, weil die halt Aussagen treffen, die halt antifeministisch sind ähm und die und dass ist halt auch verbreitet wird durch TikTok oder sonstige Plattformen.“
(B06, Z. 449-454)
„Aber auch in den Kommentaren teilweise, wenn zum Beispiel Frauen feministische Videos hochladen, wo die dann sich für Frauen einsetzen, dann steht den Kommentaren sowas wie: "ja reg dich nicht so auf. Es ist doch alles gleich schlimm" oder "geh lieber in die Küche kochen" oder so was ist dann wieder mehr in den Kommentaren.“
(B13, Z. 421-426)
„Deswegen finde ich es wichtig, dass man eben mit anderen Menschen spricht, also mit Frauen spricht, damit man sieht, dass Frauen sehr schlau sind, sehr gebildet sind, sehr stark sind. Und genauso gilt das auch für andere Ethnien. Genauso gilt es für andere Religionen usw. Man muss mit Menschen in Kontakt kommen, damit man diese Stereotypen abbaut und nicht sich quasi so Hass entwickelt, der eigentlich nur auf Stereotypen basiert, die nicht unbedingt wahr sind.“
(B14, Z. 1348-1354)

TikTok
-
wichtige Informationsquelle und Suchmaschine für Jugendliche
-
ca. 20% der Suchergebnisse mit Fehlinformationen
-
Moderationslücken bei TikTok
-
tendenziell provokanter und skandalöser Content, weil mehr Reaktionen durch Emotionen statt Sachlichkeit
Engagement-Logik -
spezifische Plattformarchitektur
-
TikTok weniger akteurszentriert: Viralität einzelner Videos und Trends

- Derailing (Online-Diskussion werden gezielt "entgleist")
- Dogwhistling (Bsp. "rejectmodernityembracetradition", "white boy summer")
- Hashtags besetzen und Umwegkommunikation, Algospeak
- Mitmachstrategien und Aufrufe (bsp. "Stolz-Monat")
- Gegenseitiges taggen (traffic)
- Para-Soziale Beziehungen (crossmediales Auftreten)
- Ökonomische Interessen (Promotion von Vertrieben)
Strategien

Trend #tradwives & #stayathomegirlfriend


- Vermittlung politischer Inhalte durch vermeintlich persönliche Einblicke


#rejectmodernityembracetradition


#rejectmodernityembracetradition

Religiös fundamentalistische Akteure

Account: Liebe zur Bibel

Religiös fundamentalistische Akteure

TikTok-Kanal Abulbaraatok

AkteurInnen der extremen Rechten


AkteurInnen der extremen Rechten


AkteurInnen der extremen Rechten


Selbsternannte Coaches




Erkennungsmerkmal "Fashwave Optik" und "Tradwave Optik"
- Popkulturelle Bezüge
- Verherrlichung eines "traditionellen" Lebensstils
- politische Message wird subtil eingestreut
- Sound als zentrale Verbreitungsstrategie


- Sounds fungieren auf TikTok sowohl als Teil des Videos, als Meme und als Hashtag
- Bestimmte Milieus nutzen gleiche Sounds
- Erschließung neuer Zielgruppen über die Nutzung spezifischer Sound
multimodales Zusammenspiel von Bedeutung (Ton, bild, Text, hashtag, emojis)


Quelle: https://www.belltower.news/dehate-report-3-tiktok-antisemitismus-im-neuen-gewand-124673/

Methoden

Digital reflections


Digital reflections
So geht’s:
-
Ihr sitzt euch paarweise gegenüber.
-
Vor euch liegen zwei Karten
-
Sprecht 3 Minuten lang über beide Fragen.
-
Dann rotiert der Außenkreis nach links und der Innenkreis nach rechts.
- Nur erzählen, womit ihr euch wohlfühlt.
-
Hört einander gut zu.
-
Es gibt kein Richtig oder Falsch!

TikTok-Puzzle

Zeitstrahl
feministische Errungenschaften

Make Your
Meme Come True

Workshop-Konzept
Lange Version (5 Zeitstunden)
| 20 Min | Einstieg |
| 30 Min. | Digital Reflections |
| 30 Min. | Was ist eigentlich Feminismus? |
| P A U S E | |
| 45 Min. | Zeitstrahl zu feministischen Errungenschaften |
| 10 Min. | Input Antifeminismus |
| 30 Min. | Akteur*innen Memory |
| P A U S E | |
| 60 Min. | TikTok-Puzzle |
| P A U S E | |
| 60 Min. | make your meme come true |
| 15 Min. | Feedback |

Modulares Konzept
6 x 90 minütige Lerneinheiten
| 30' | Social Media Aufstellung |
| 30' | Common Ground |
| 30' | Feminismus?! |
| 10' | Recap |
| 80' | Zeistrahl |
| 10' | Was ist Antifeminsmus? |
| 10' | Recap |
| 30' | Digital Reflections |
| 45' | Akteur*innen Memory |
| 10' | Recap |
| 80' | Meme Karussel |
Session 1
Session 2
Session 3
Session 4
| 10' | Recap |
| 50' | Tiktok Puzzle |
| 30' | Wer inspiriert euch? |
| 10' | Recap |
| 40' | Feministische Utopien und Ki |
| 40' | Make your meme come true |
Session 5
Session 6

Hier gehts zur Projektwebseite
antiantifeminism.org

25/05/20_Ulat Fobi- AKD
By mediale pfade
25/05/20_Ulat Fobi- AKD
- 227